Quantcast
Channel: Electro help
Viewing all articles
Browse latest Browse all 2033

TOSHIBA LCD_AD194TW - TROUBLESHOOTING CHARTS

$
0
0

TROUBLESHOOTING [MAIN BOARD]
No Screen Appear
Panel Power & Inverter Control Relative Circuits
CLICK ON PICTURES TO MAGNIFY
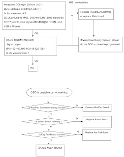
U-4 Data Input & Keypad Board
Power / Inverter Board - No Power
W / LED No Back-light


Viewing all articles
Browse latest Browse all 2033

Trending Articles



<script src="https://jsc.adskeeper.com/r/s/rssing.com.1596347.js" async> </script>